I Built a Monitor Configuration Tool for Hyprland
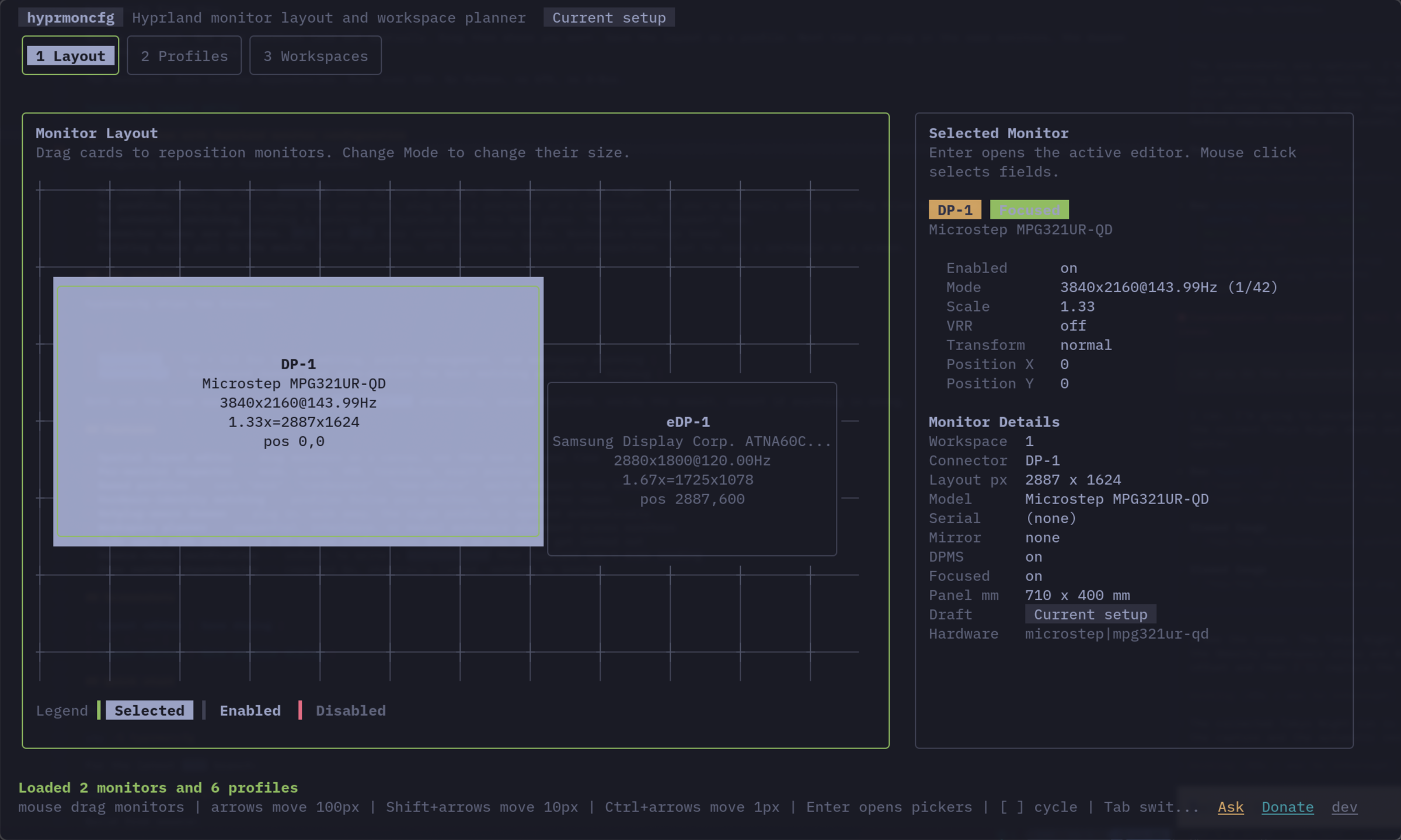
A spatial TUI editor with drag-and-drop, safe apply with revert, workspace planning, and a hotplug daemon. All in two zero-dependency Go binaries.
A spatial TUI editor with drag-and-drop, safe apply with revert, workspace planning, and a hotplug daemon. All in two zero-dependency Go binaries.